Недавно Google Ads обновил свой Редактор. PPC-специалист MediaGuru Виктория Вдовиченко рассказала о приложении, его преимуществах и недостатках.
Под слоганом «С легкостью создавайте и редактируйте объявления во всех своих кампаниях» в марте обновился Редактор Google Ads. Теперь у него новый дизайн, добавлены функции и инструменты, также появилась возможность редактирования рекламных кампаний сразу в нескольких клиентах. Давайте посмотрим на приложение в работе.
Интерфейс Редактора Google Ads
Первое, что сразу бросается в глаза, — приятный и легкий дизайн, который значительно отличается от предыдущего.
Что новенького в панели редактирования:
- Теперь она находится справа.
- Больше не нужно переключать окна: достаточно простого скроллинга, и все они — в вашем распоряжении.
- Можно растянуть или сузить панель, как захочется. При этом все инструменты тоже станут резиновыми.
Иногда неудобно просматривать информацию в окне просмотра данных. Скажем, нам нужно одновременно открыть дерево аккаунта и панель редактирования, чтобы посмотреть, какие объявления в какой группе находятся. Приходится что-то скрывать: заголовки 2-3, строку описания 2 или саму панель.
На мой взгляд, удобнее, когда панель редактирования находится снизу и в ней всегда можно открыть нужные окна.
При выделении строк в окне просмотра данных, внесении правок в панели редактирования и каждой корректировке, количество выбранных изначально строк сокращается до одной первой в списке выбранных. Такое решение далеко не user-friendly, ведь можно случайно допустить ошибку при редактировании.
Например, мы хотим отредактировать текст в развернутых объявлениях разных кампаний для поисковой сети. Для этого выбираем все объявления, вносим правки в Заголовок 1, затем — в Заголовок 2, но видим, что корректировки применяются только к одному объявлению, а не ко всем выделенным.
Заглянем в окно просмотра данных и обратим внимание на столбец «статус проверки». Теперь здесь всегда красным цветом подсвечивается восклицательный знак, который обозначает ошибку. Причем подсвечивается даже тогда, когда в строках все правильно. Такое нововведение интерфейса отвлекает.
Думаю, со старой версией Редактора, когда подсветка появлялась только при ошибках, было удобнее.
Фильтры
В Редакторе Google Ads удобно работать с фильтрами. Но если выделить большой массив данных (кампаний, групп, объявлений или фраз), приложение может зависнуть и закрыться. Соответственно, все выбранные фильтры сбрасываются.
Так что работаем аккуратно и стараемся не выбирать сразу много данных для фильтрации. Ждем, когда баг поправят. К слову, в старом Редакторе GA такое явление тоже встречалось, но реже.
Поиск кампаний или групп
Поиск кампаний или групп работает как фильтр в окне просмотра данных. И так же зависает, когда ищешь название кампании или группы (если их много).
При этом поиск не всегда корректно работает. Например, фильтруем группы по названию «гепатит А». Редактор выдает любое название, кроме того, что указано.
Если ввести в поиск «Гепатит» без буквы «А», выдача становится корректной.
Такая же ситуация по названию группы «болезнь Паркинсона»: поиск выдает название групп «болезнь Паркинсона» и «болезнь Альцгеймера».
В общем, по одному слову поиск работает нормально: фильтруются названия и групп, и кампаний. Но если использовать 2+ слова, точность поиска не совпадает с тем, что мы ищем.
Адаптивное поисковое объявление
Недавно команда Google Ads выпустила новый формат — адаптивные поисковые объявления.
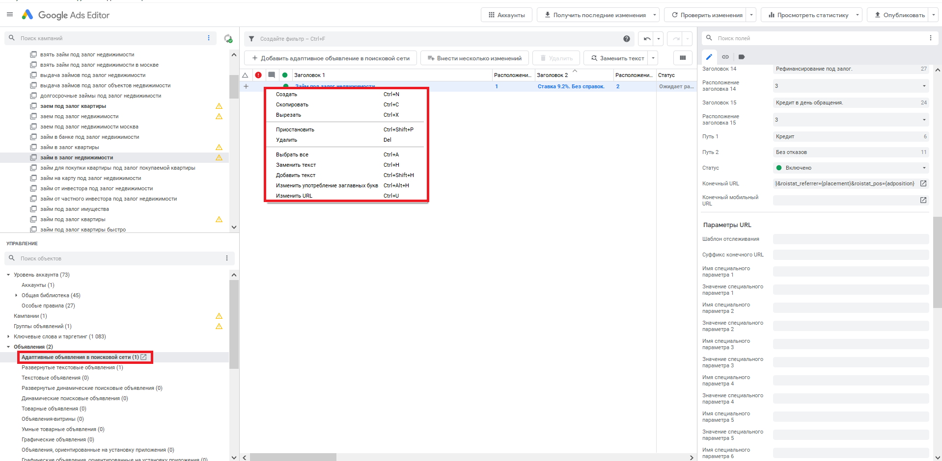
Однако я уже столкнулась с проблемой его создания. Адаптивное поисковое объявление нельзя копировать, потому что не предусмотрена кнопка «Вставить». И горячие клавиши Ctrl + V не помогут.
Обходной путь: нажимаем на кнопку «Внести несколько изменений» или «Добавить адаптивное объявление поисковой сети».
Еще нельзя создать больше трех адаптивных поисковых объявлений на группу. И если у вас 3+ объявлений, отправить их не получится, а во всплывающем окне выпрыгнет «Критическая ошибка». Кстати, в справке о ней пока ничего не написано.
Адаптивные объявления
Недавно в КМС перестали работать адаптивные объявления. В справке Редактора «Адаптивные объявления» тоже не прописаны, и мы не можем их редактировать или создавать. На замену пришли адаптивные медийные объявления.
Экспортировать данные
Посмотрим на панель инструментов в верхней части экрана. Здесь есть кнопка «Аккаунт», при нажатии на которую открывается окно, где можно экспортировать данные и выбрать удобные для себя варианты.
В старой версии Редактора Google Ads после выбора экспортирования появлялось всплывающее окно с предложением открыть файл. В обновленном варианте такой функции нет, и теперь неудобно искать файл после выгрузки. Особенно когда рабочий стол и так забит файлами.
Выводы
И все-таки то, что команда Google Ads работает над улучшением своего Редактора, — прекрасно. Чувствуется действительно новый и удобный продукт с приятным дизайном. Да, к особенностям работы в таком интерфейсе нужно привыкнуть (как привыкали раньше и к новому веб-интерфейсу). Но я надеюсь, что после доработки и исправления недочетов работать в такой экосистеме будет комфортно. Удачных вам рекламных кампаний и высокого ROI.
_______________________
Материал подготовлен специально для ppc.world














